海关AEO认证全流程服务,100%通过

 找回密码
 注册

QQ登录

只需一步,快速开始

手机号码,快捷登录

手机号码,快捷登录

在线
客服

在线客服服务时间: 9:00-24:00

选择下列客服马上在线沟通:

快速
发帖

客服
热线

010-62010715
7*24小时客服服务热线

关注
微信

关务资讯公众号
顶部
海关AEO认证申请全攻略2022年预归类师考试秘籍中国船务课程视频2020年关务水平测试培训
申请进出口商品预归类视频!AEO认证政策解读商品归类在线解答海关AEO认证,100%通过
AEO认证服务网北京岸谷关务官网预归类服务-归类师权威操作预归类考试网
查看: 41270|回复: 0

【重磅发布】中国海关信用管理服务平台(2.0版)全新上线!

[复制链接]
发表于 2025-8-13 18:07:54 | 显示全部楼层 |阅读模式
w1.jpg

w2.jpg

w3.jpg

中国海关信用管理服务平台——进出口企业的“贴心小棉袄”。
点击边框调出视频工具条http://static.video.qq.com/TPout.swf?vid=d3577cx4ff9&1314.swf

w4.jpg

平台主要功能



w6.jpg

政策解读:发布海关最新政策措施和法律法规权威解读。



疑难解答:海关专业团队将及时回应并协调解决企业疑难问题。



信息推送:及时向企业推送海关政策宣讲活动及相关信用信息。



培训考核:开展企业培训及考核测评。



调查问卷:发布并接收企业相关调查问卷。

w11.jpg

如何登录?

方式一

w12.jpg

点击“中国海关信用管理”微信公众号下面的“服务平台”按钮即可进入。

w13.jpg

w14.jpg

方式二



      只需扫下方的二维码即可进入!

w16.jpg

w17.jpg

方式三



点击“12360服务”微信公众号下面的“便捷服务—中国海关信用管理”按钮。

w19.jpg

1

SPRING

w20.jpg

w21.jpg

w22.jpg

账号注册、激活及登录流程

1

w23.jpg

第一步:

在微信公众平台手机端首页,点击【我的】-【用户注册】。

2

第二步:

新增一个企业(管理员)账号,用户按要求录入注册单位基本信息。

w24.jpg

3

w25.jpg

第三步:

用户按要求录入注册管理员账号信息。

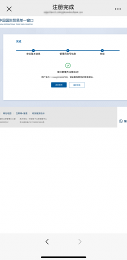
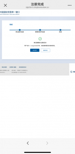
4

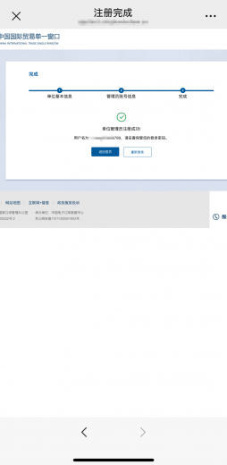
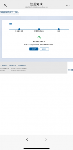
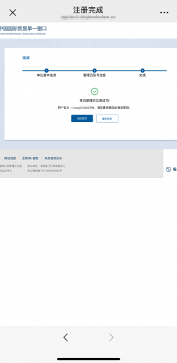
第四步:

注册完成。

w26.jpg

5

w27.jpg

第五步:

企业在微信公众平台手机端首页,点击【我的】-【用户登录】,可进入登录页面。

6

第六步:

录入账号信息,即可登录使用。

w28.jpg

7

w29.jpg

电子口岸IC卡(USBkey)账号激活/查询:登录国际贸易“单一窗口”,进入用户管理系统,找到未激活的账号,点击“激活”。

8

新增企业操作员账号:使用“单一窗口”用户管理系统,找到“操作员信息”功能模块,按指引录入操作员信息。

w30.jpg

     赶快行动起来,登录平台,提升信用管理水平,享受更多政策红利吧!

w31.jpg

来源:中国海关信用管理

w32.jpg
*滑块验证:
您需要登录后才可以回帖 登录 | 注册

本版积分规则

关闭

站长推荐上一条 /2 下一条

QQ|Archiver|手机版|小黑屋|外贸精英网 ( 京ICP备19046145号 )

GMT+8, 2026-3-31 03:13

Powered by Discuz! X3.5 Licensed

Copyright © 2001-2026 Tencent Cloud.

快速回复 返回顶部 返回列表